Notice
Recent Posts
Recent Comments
| 일 | 월 | 화 | 수 | 목 | 금 | 토 |
|---|---|---|---|---|---|---|
| 1 | 2 | 3 | ||||
| 4 | 5 | 6 | 7 | 8 | 9 | 10 |
| 11 | 12 | 13 | 14 | 15 | 16 | 17 |
| 18 | 19 | 20 | 21 | 22 | 23 | 24 |
| 25 | 26 | 27 | 28 | 29 | 30 | 31 |
Tags
- Standard Function
- List box
- 스마트폼
- EUC-kr
- FI 용어정리
- SAP
- Smart Forms
- 가계부
- Java
- EXIT
- badi
- Enhancement
- alv 정형화
- selection screen
- function
- 엑소버드
- KOSA
- 오라클 함수
- 유닉스
- gimp
- ABAP
- sapa
- ole
- ALV
- 이명박
- UTF-8
- 동적 쿼리
- fi
- 머니플랜
- 방화벽
Archives
- Today
- Total
Drunken Lion
BP Enhance 본문
출처 : 고라니 살인마
1. 기본 세팅
2. 레이아웃 설정
- T-Code : BUPT
3. 신규 필드 추가
1) 해당 테이블에 신규 필드 직접 추가

2) 화면 레이아웃 설정 : BUPT

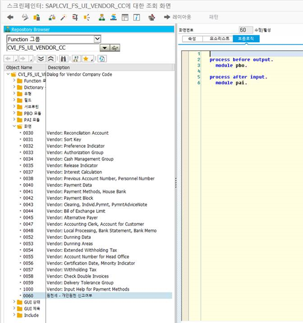
3) 신규 필드 화면 생성

4) 필드 그룹 지정
- 신규 '필드 그룹' 생성 및 필드 지정(GS_LFB1 : 화면 출력용 구조체)
- '필드그룹용 기능모듈'에 함수를 생성하여 화면제어 필요(기존



5) 뷰 생성 및 필드 그룹 지정
- 별도로 생성된 화면 지정

- PAI Function에 추가된 필드 반영 필요


6) 섹션 지정
- 기존 화면에 붙일 경우는 기존 섹션에 뷰 지정


7) 화면 확인

'SAP > FI' 카테고리의 다른 글
| Classic AA, New AA 비교? (0) | 2020.11.11 |
|---|---|
| Partial 로 반제, 역분개시 체크로직 (0) | 2020.11.10 |
| FI 역분개 전표 역분개 방지. (0) | 2020.11.07 |
| BP 조회 ( CALL TRANSACTION ) (0) | 2020.10.07 |
| MM-FI T-CODE별 전표유형 세팅. (0) | 2020.09.23 |